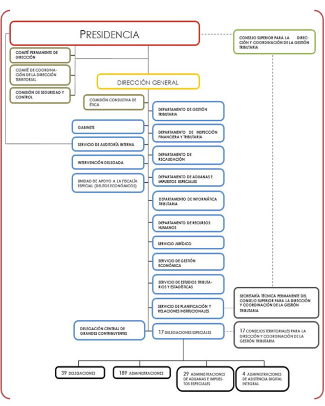
2.3. Organització
Els òrgans rectors de l'Agència Tributària són: el president, que és el secretari de l'Estat d'Hisenda, i la Directora General, amb rang de Subsecretària.
Correspon al president exercir la superior direcció de l'Agència Tributària i ostentar la seva representació legal en qualsevol classe d'actes i contractes, i a la Directora General dirigir el seu funcionament ordinari.
Són òrgans assessors de la direcció de l'Agència Tributària el Comitè Permanent de Direcció i el Comitè de Coordinació de la Direcció Territorial.
El Comitè Permanent de Direcció està presidit pel president de l'Agència o, en la seva absència, per la Directora General, que és la Vicepresidenta del mateix. De l'esmentat Comitè formen part tots els Directors dels Departaments i Serveis de l'Agència Tributària, i, a més, assisteixen a les seves reunions el Delegat Central de Grans Contribuents i la Delegada Especial de Madrid.
Participants del Comitè Permanent de Direcció a 31 de desembre de 2023
-
Jesús Gascón Catalán, president
-
Soledad Fernández Doctor, Directora General
-
Rosa Mª Prieto del Rei, Directora del Departament de Gestió Tributària
-
Javier Hurtado Puerta, Director del Departament d'Inspecció Financera i Tributària
-
Virgínia Muñoz Fernández, Directora del Departament de Recaptació
-
Pilar Jurado Borrego, Directora del Departament de Duanes i Impostos Especials
-
José Borja Tomé, Director del Departament d'Informàtica Tributària
-
Marta Somarriba Victoria, Directora del Departament de Recursos Humans
-
Diego Loma-Osorio Lerena, Director del Servei Jurídic
-
Mª Carmen Bernardo Gómez, Directora del Servei d'Auditoria Interna
-
Iván José Gómez Guzmán, Director del Servei de Gestió Econòmica
-
Rubén Víctor Fernández de Santiago, Director del Servei d'Estudis Tributaris i Estadístiques
-
Ignacio Fraisero Aranguren, Director del Servei de Planificació i Relacions Institucionals
-
Francisco Javier Hernández García, Director del Gabinet de la Directora General
-
Manuel Trillo Álvarez, Delegat Central de Grans Contribuents
- Mª Consuelo Sánchez García, Delegada Especial de Madrid
El Comitè de Coordinació de la Direcció Territorial està presidit per la Directora General de l'Agència i format pels membres del Comitè Permanent de Direcció, així com pel Delegat Central de Grans Contribuents i per tots els Delegats Especials de l'Agència.
L'Agència Tributària s'estructura en Serveis centrals i Serveis territorials.
Els Serveis centrals es basen en un model d'organització per àrees operatives funcionals i àrees de suport.
Els Serveis territorials, a 31 de desembre de 2023, estaven constituïts per 17 Delegacions Especials-una per cada Comunitat Autònoma - i 39 Delegacions, 189 Administracions i 29 Administracions de Duanes i Impostos Especials. Així mateix, durant aquest any hi ha un total de 4 Administracions d'assistència Digital Integral (ADI).
L'any 2006 es va crear la Delegació Central de Grans Contribuents, òrgan amb competència en tot el territori nacional, amb funcions dirigides al control coordinat i a la millora de l'atenció i del servei sobre els grans contribuents.
Addicionalment, l'Agència Tributària forma part i presideix els òrgans col·legiats de coordinació dels tributs cedits previstos en la Llei 22/2009, de 18 de desembre: el Consell Superior per a la Direcció i Coordinació de la Gestió Tributària, integrat per representants de l'Administració tributària de l'Estat i de les Comunitats Autònomes i Ciutats amb Estatut d'Autonomia, i els Consells Territorials per a la Direcció i Coordinació de la Gestió Tributària, integrats per representants de l'Administració tributària de l'Estat i de la Comunitat Autònoma o de la Ciutat amb Estatut d'Autonomia de què es tracti.
L'organigrama bàsic de l'Agència Tributària a 31 de desembre de 2023 es recull a continuació:
