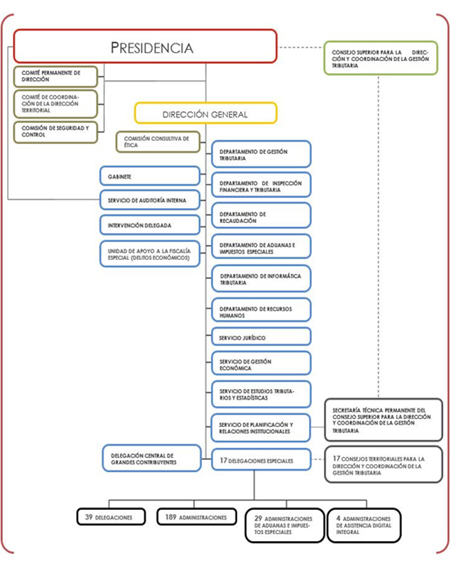
2.3. Organisation
The governing bodies of the Tax Agency are: the President, who is the Secretary of State for Finance, and the Director General, with the rank of Undersecretary.
The President is responsible for exercising the highest management of the Tax Agency and for its legal representation in all types of acts and contracts, while the Director General is responsible for directing its ordinary operations.
The advisory bodies of the Tax Agency's management are the Permanent Steering Committee and the Regional Management Coordinating Committee.
The Standing Steering Committee is chaired by the President of the Agency or, in his absence, by the Director General, who is its Vice-President. All the Directors of the Departments and Services of the Tax Agency form part of this Committee, and the Central Delegate for Large Taxpayers and the Special Delegate for Madrid also attend its meetings.
Standing Steering Committee participants as of December 31, 2023
-
Jesus Gascon Catalan , President
-
Soledad Fernandez Doctor , General Manager
-
Rosa Mª Prieto del Rey , Director of the Tax Management Department
-
Javier Hurtado Puerta , Director of the Department of Financial and Tax Inspection
-
Virginia Muñoz Fernández , Director of the Collection Department
-
Pilar Jurado Borrego, Director of the Customs and Excise Department
-
José Borja Tomé, Director of the Tax Information Technology Department
-
Marta Somarriba Victoria , Director of the Human Resources Department
-
Diego Loma-Osorio Lerena , Director of Legal Services
-
Mª Carmen Bernardo Gómez , Director of the Internal Audit Service
-
Ivan Jose Gomez Guzman , Director of the Economic Management Service
-
Rubén Víctor Fernández de Santiago, Director of the Tax and Statistics Studies Service
-
Ignacio Fraisero Aranguren , Director of the Planning and Institutional Relations Service
-
Francisco Javier Hernández García , Director of the Office of the Director General
-
Manuel Trillo Álvarez , Central Delegate of Large Taxpayers
- Mª Consuelo Sánchez García , Special Delegate of Madrid
The Coordination Committee of the Territorial Directorate is chaired by the Director General of the Agency and is made up of the members of the Permanent Steering Committee, as well as the Central Delegate for Large Taxpayers and all the Special Delegates of the Agency.
The structure of the Tax Agency is divided into Central Services and Regional Services.
The Central Services are based in an organisation model of functional operational areas and support areas.
The Territorial Services , as of December 31, 2023, were made up of 17 Special Delegations - one for each Autonomous Community - and 39 Delegations, 189 Administrations and 29 Customs and Excise Administrations. Likewise, this year there are a total of 4 Comprehensive Digital Assistance Administrations (ADI).
In the year 2006 the Central Delegation for Large Taxpayers was created, a body with powers throughout the national territory, with functions of co-ordination and improvement of the assistance and the service of large taxpayers.
In addition, the Tax Agency forms part of and presides over collegiate bodies of coordination of the transferred taxes established in Act nº 22/2009 of 18 December: the Higher Council for Tax Coordination and Management (a collegiate body formed by representatives of the Tax Administration of the State and of the Autonomous Community regions and Cities with Statutes of Autonomy), and the Regional Councils for Tax Management and Coordination (collegiate bodies formed by representatives of the Tax Authorities of the State and of the Autonomous Community region or City with its respective Statute of Autonomy).
The basic organizational chart of the Tax Agency as of December 31, 2023 is set out below:
